Geonorge
Registrene
Objektregisteret
SOSI Produktspesifikasjoner
Skog og landskap
Jordsmonn
Produktspesifikasjon Dyrkingspotensial - 20250530
Søk i register
Objektregisteret
Alle registre
Objektregisteret
Det offentlige kartgrunnlaget
EPSG koder
GML applikasjonsskjema
Metadata kodelister
Organisasjoner
Produktark
Produktspesifikasjoner
Sosi kodelister
Tegneregler
Søk
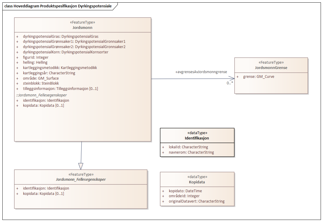
Hoveddiagram Produktspesifikasjon Dyrkingspotensial
diagram
Norsk institutt for bioøkonomi
Gyldig