Geonorge
Registrene
Objektregisteret
SOSI Produktspesifikasjoner
Skog og landskap
Arealressurs
Produktspesifikasjon DyrkbarJord-20250530
Søk i register
Objektregisteret
Alle registre
Objektregisteret
Det offentlige kartgrunnlaget
EPSG koder
GML applikasjonsskjema
Metadata kodelister
Organisasjoner
Produktark
Produktspesifikasjoner
Sosi kodelister
Tegneregler
Søk
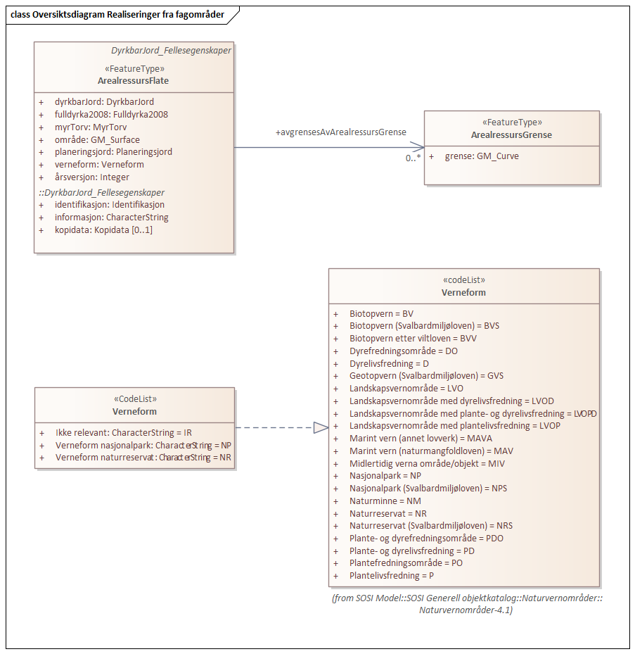
Oversiktsdiagram Realiseringer fra fagområder
diagram
Norsk institutt for bioøkonomi
Gyldig