Geonorge
Registrene
Objektregisteret
SOSI Generell objektkatalog
Plan
Plan-4.1Plan-4.1
Søk i register
Objektregisteret
Alle registre
Objektregisteret
Det offentlige kartgrunnlaget
EPSG koder
GML applikasjonsskjema
Metadata kodelister
Organisasjoner
Produktark
Produktspesifikasjoner
Sosi kodelister
Tegneregler
Søk
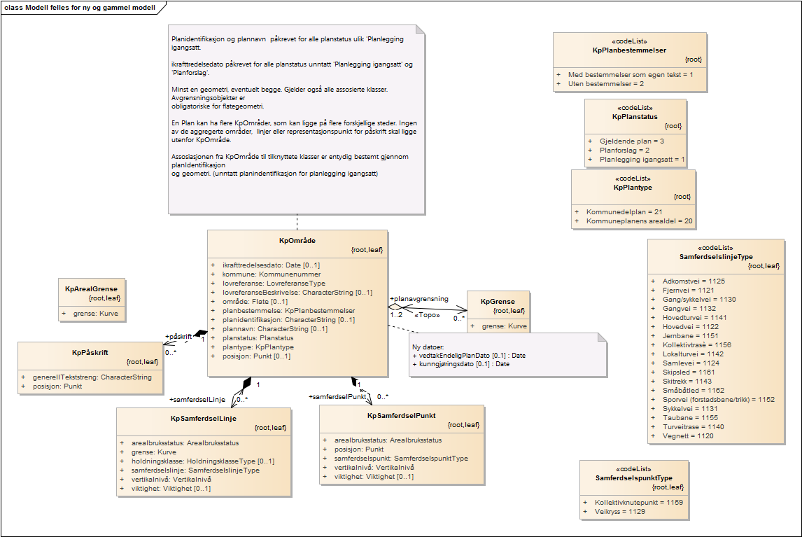
Modell felles for ny og gammel modell
diagram
Standardiseringssekretariatet (Kartverket)
Erstattet