Geonorge
Registrene
Objektregisteret
SOSI Produktspesifikasjoner
Forsvarsbygg
Forsvarets skyte- og øvingsfelt land
Søk i register
Objektregisteret
Alle registre
Objektregisteret
Det offentlige kartgrunnlaget
EPSG koder
GML applikasjonsskjema
Metadata kodelister
Organisasjoner
Produktark
Produktspesifikasjoner
Sosi kodelister
Tegneregler
Søk
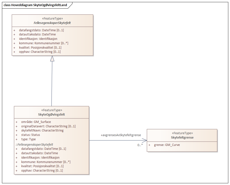
Hoveddiagram ForsvaretsSkyteØvingsfeltLand-20250201
diagram
Forsvarsbygg
Utkast